Skip to main content

About dbt Copilot StarterEnterpriseEnterprise +

Copilot is a powerful, AI-powered assistant fully integrated into your dbt experience—designed to accelerate your analytics workflows.

Copilot embeds AI-driven assistance across every stage of the analytics development life cycle (ADLC) and harnesses rich metadata—capturing relationships, lineage, and context — so you can deliver refined, trusted data products at speed.

With automatic code generation and using natural language prompts, Copilot can generate code, documentation, data tests, metrics, and semantic models for you with the click of a button in the Studio IDE, Canvas, and Insights.

tip

Copilot is available on Starter, Enterprise, and Enterprise+ accounts. Book a demo to see how AI-driven development can streamline your workflow.

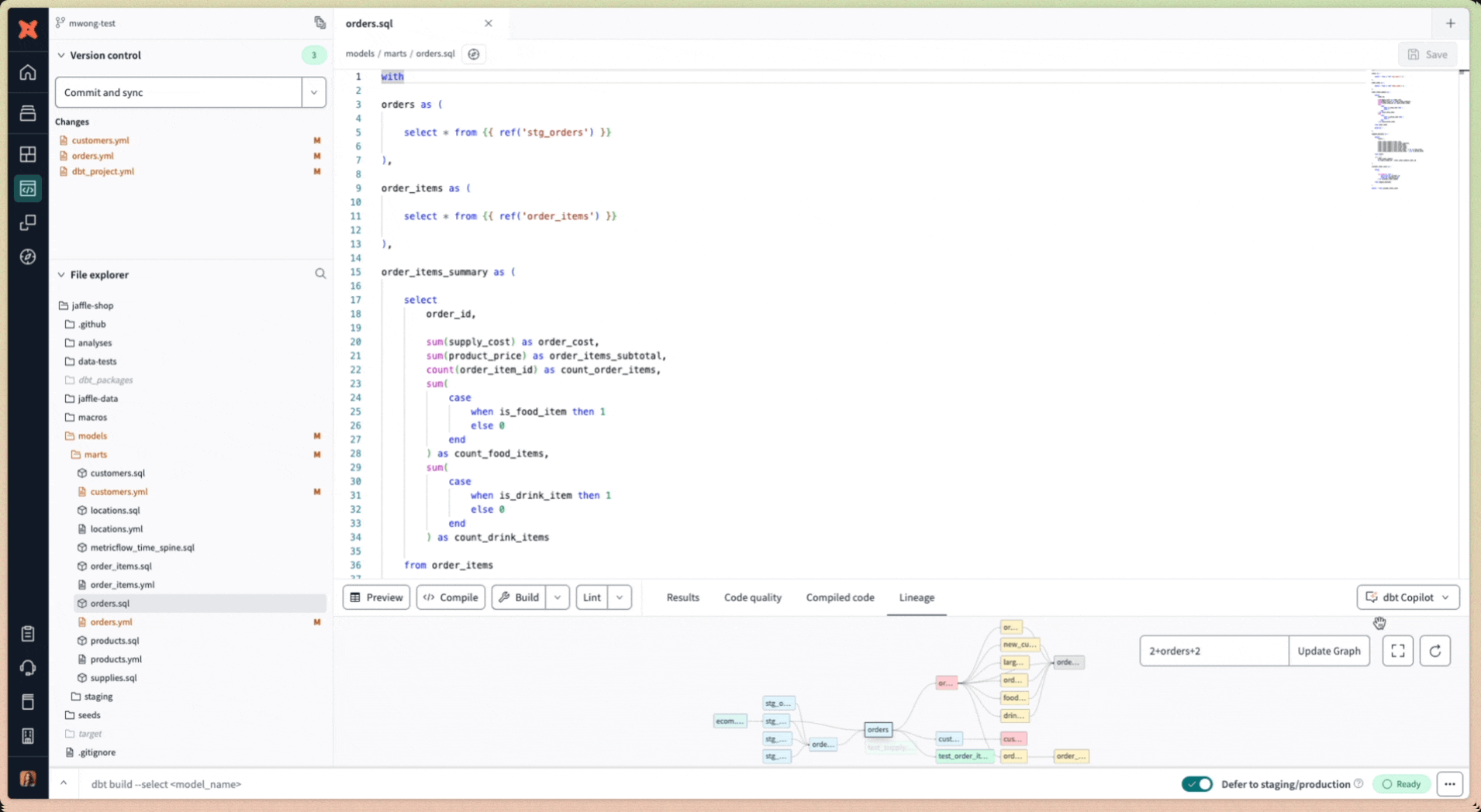
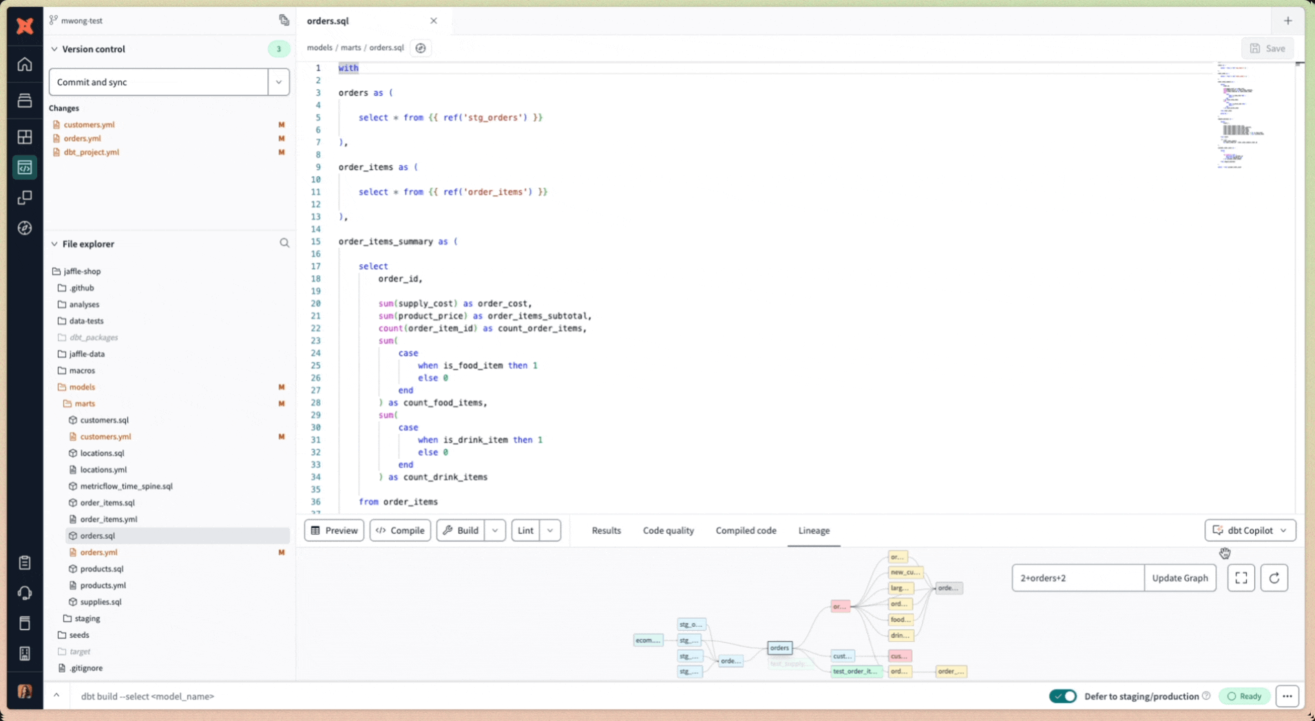
Example of using dbt Copilot to generate documentation in the IDEExample of using dbt Copilot to generate documentation in the IDE

How dbt Copilot works

Copilot enhances efficiency by automating repetitive tasks while ensuring data privacy and security. It works as follows:

  • Access Copilot through:
  • Copilot gathers metadata (like column names, model SQL, documentation) but never accesses row-level warehouse data.
  • The metadata and user prompts are sent to the AI provider (in this case, OpenAI) through API calls for processing.
  • The AI-generated content is returned to dbt for you to review, edit, and save within your project files.
  • Copilot does not use warehouse data to train AI models.
  • No sensitive data persists on dbt Labs' systems, except for usage data.
  • Client data, including any personal or sensitive data inserted into the query by the user, is deleted within 30 days by OpenAI.
  • Copilot uses a best practice style guide to ensure consistency across teams.
tip

Copilot accelerates, but doesn’t replace, your analytics engineer. It helps deliver better data products faster, but always review AI-generated content, as it may be incorrect.

Was this page helpful?

This site is protected by reCAPTCHA and the Google Privacy Policy and Terms of Service apply.

0